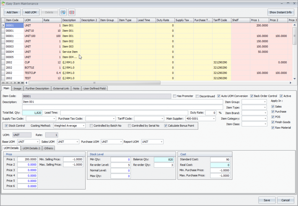
If want to change a lot item info can use autocount “Easy item” function to edit item in one screen.
- Select Find button in Stock -> Stock Item Maintenance.

2. Use keyword or advanced search item and tick what item you want to edit,
3. Select Easy Item.

4. Edit selected item info in this screen.
5. Save.

If want to update all item info can use select all and range set function.
- Select all details.
- Range Set
- Insert the value and tick what column you want to update.
e.g. If I want to update all selected item’s item group to “TESTGR” and cost to “50”. - Apply

5. Make sure all item details data is correct then press “Save”.
